Discover
Entrar YouNews

Modelos

79 links publicados

OpenClaude + MIMO ilimitado V2.5 Pro GRÁTIS = A configuração definitiva e GRATUITA para programaç...
OpenClaude + MIMO ilimitado V2.5 Pro, a configuração gratuita definitiva para programação!
youtube.com 15/05/2026
Claude Tecnologia IA Modelos
Qwen 3.6 Plus: GREATEST Opensource AI Model EVER! Beats Opus 4.5 and Gemini 3 (Fully Tested)
O modelo Qwen 3.6 Plus é o maior modelo de inteligência artificial opensource já criado, superando Opus 4.5 e Gemini 3.
youtube.com 03/04/2026
Inteligência Artificial Tecnologia AI Modelos
Best Models Tier List
Conheça o ranking dos melhores modelos, classificados por Matthew Berman.
youtube.com 28/03/2026
Tecnologia Tier List IA Modelos
Best Models Tier List
Tier List dos Melhores Modelos de Matthew Berman: quem são os mais poderosos?
youtube.com 28/03/2026
Tecnologia Tier List IA Modelos
AI News: All the Major Announcements This Week
IA em destaque: nesta semana chegam os anúncios que vão redefinir tecnologia, negócios e vida cotidiana, com inovações, parcerias estratégicas e previsões ambiciosas.
youtube.com 20/03/2026
Tecnologia AI IA Modelos
DeepSeek V4 Lite LEAKED + GPT 5.3 (Garlic) This Week?
Por Universe of AI
youtube.com 23/02/2026
Tecnologia LLM IA Modelos
NEW Minimax 2.5, Deepseek V4 Soon, Seedance 2.0 Multi-Shot AI is CRAZY!
Por Universe of AI
youtube.com 12/02/2026
Tecnologia China IA Modelos
Esse paper tá massa: “O artigo apresenta o Pinterest GEO, um framework em escala industrial que pr
https://arxiv.org/pdf/2602.02961 Esse paper tá massa: “O artigo apresenta o Pinterest GEO, um framework em escala industrial que propõe a transição de SEO para Generative Engine Optimization (GEO) diante da ascensão de mecanismos de busca baseados em LLMs, nos quais respostas são sintetizadas e fontes são selecionadas por autoridade semântica; para resolver o problema da baixa visibilidade de conteúdo visual nesse novo paradigma, os autores combinam Vision-Language Models treinados para gerar
arxiv.org 10/02/2026
Paper Tecnologia IA Modelos
Gemini 3 Pro GA: Google's 4 SECRET Gemini 3 Pro Models LEAKED!
Por Universe of AI
youtube.com 08/02/2026
Tecnologia IA Gemini Modelos
NOVO GPT 5.3 Codex Superou o Claude Opus 4.6? Comparando os Modelos de 2...
Por Inteligência Mil Grau
youtube.com 08/02/2026
Inteligência Artificial Tecnologia OpenAI Modelos
Obtenha a API Kimi K2.5 GRATUITAMENTE! (Método oficial)
Por Quorify
youtube.com 05/02/2026
Tecnologia Coding IA Modelos
Using OpenAI’s Advanced Voice Mode in an App (Real-Time API Demo)
Por Brock Mesarich | AI for Non Techies
youtube.com 05/02/2026
Tecnologia AI OpenAI Modelos
StackOverflow is dead... (and AI killed it)
Por Matthew Berman
youtube.com 21/01/2026
Inteligência Artificial Tecnologia Modelos
How "Work" Changes Forever
Por Matthew Berman
youtube.com 27/01/2026
Inteligência Artificial Tecnologia Modelos Recessão
AI writing is cringe
Por Matthew Berman
youtube.com 01/02/2026
Inteligência Artificial Tecnologia Modelos
Claude Code with Anthropic API compatibility · Ollama Blog
Ollama is now compatible with the Anthropic Messages API, making it possible to use tools like Claude Code with open models.
ollama.com 27/01/2026
Claude Inteligência Artificial Tecnologia Modelos
2025 Open Models Year in Review
The first recap of a long year in the trenches of open models.
interconnects.ai 28/01/2026
Inteligência Artificial Tecnologia Modelos
LLM-in-Sandbox Elicits General Agentic Intelligence
We introduce LLM-in-Sandbox, enabling LLMs to explore within a code sandbox (i.e., a virtual computer), to elicit general intelligence in non-code domains. We first demonstrate that strong LLMs, without additional training, exhibit generalization capabilities to leverage the code sandbox for non-code tasks. For example, LLMs spontaneously access external resources to acquire new knowledge, leverage the file system to handle long contexts, and execute scripts to satisfy formatting requirements. We further show that these agentic capabilities can be enhanced through LLM-in-Sandbox Reinforcement Learning (LLM-in-Sandbox-RL), which uses only non-agentic data to train models for sandbox exploration. Experiments demonstrate that LLM-in-Sandbox, in both training-free and post-trained settings, achieves robust generalization spanning mathematics, physics, chemistry, biomedicine, long-context understanding, and instruction following. Finally, we analyze LLM-in-Sandbox's efficiency from computational and system perspectives, and open-source it as a Python package to facilitate real-world deployment.
arxiv.org 28/01/2026
Paper Inteligência Artificial Tecnologia Modelos
Anthropic just killed traditional UIs: Claude now has an app layer inside chat, and you can use real applications & build things through MCP Apps 😳 It’s basically software showing up inside the… | Linas Beliūnas | 89 comments
Anthropic just killed traditional UIs: Claude now has an app layer inside chat, and you can use real applications & build things through MCP Apps 😳 It’s basically software showing up inside the conversation. You ask Claude a question. It pulls in the tool. The work happens there. And that changes the role of SaaS entirely. We’re moving from: “Open the app, then do the work” to “Describe the work, the apps come to you.” Early signals this is bigger than a feature launch: → Amplitude is a launch partner - product analytics charts can be generated and edited directly inside Claude → Tools like Slack, Figma, and Asana can be triggered from chat instead of separate dashboards → The interface layer shifts from menus and tabs → natural language → When AI becomes the primary user, seat-based SaaS pricing starts to look… exposed For 20+ years, SaaS companies competed to be the place you log into every morning. Now, the most important product might be the one you never leave. Software isn’t disappearing. But it’s becoming the back office to an AI front desk. And if chat becomes the operating system, dashboards start to look like legacy software. Most importantly, when the interface shifts, the power usually shifts with it. P.S. check out this deep dive into the 🤖 Agentic Interface 🤖, & how AI companies are going all in on the Agentic OS: https://lnkd.in/dva3Eejf | 89 comments on LinkedIn
linkedin.com 28/01/2026
Claude Inteligência Artificial Tecnologia Modelos
O que a Meta viu na Manus AI que ninguém mais percebeu?
Por mano deyvin
youtube.com 27/01/2026
Inteligência Artificial Tecnologia Modelos Meta
Clawdbot/moltbot Clearly Explained (and how to use it)
Por Greg Isenberg
youtube.com 27/01/2026
Inteligência Artificial Tecnologia OpenAI Modelos
A Teoria da Internet Morta está a caminho de se tornar realidade?
Por BBC News Brasil
youtube.com 27/01/2026
Inteligência Artificial Tecnologia Modelos
Como a substituição de desenvolvedores por IA está dando terrivelmente errado
Por Economy Media
youtube.com 29/01/2026
Inteligência Artificial Tecnologia OpenAI Modelos
No.1 Neuroscientist: Your Whole Life Might Be a Prediction
Por The Diary Of A CEO
youtube.com 26/01/2026
Inteligência Artificial Tecnologia OpenAI Modelos
Claude Cowork Hands-On Testing – An AI Agent for Your Computer!
Por Bijan Bowen
youtube.com 14/01/2026
Claude Inteligência Artificial Tecnologia Modelos
Qwen
instagram.com 14/01/2026
Inteligência Artificial Tecnologia Modelos
We need to talk about Gemini 3 Flash.
Por Lucas Montano
youtube.com 30/12/2025
Google Inteligência Artificial Tecnologia Modelos
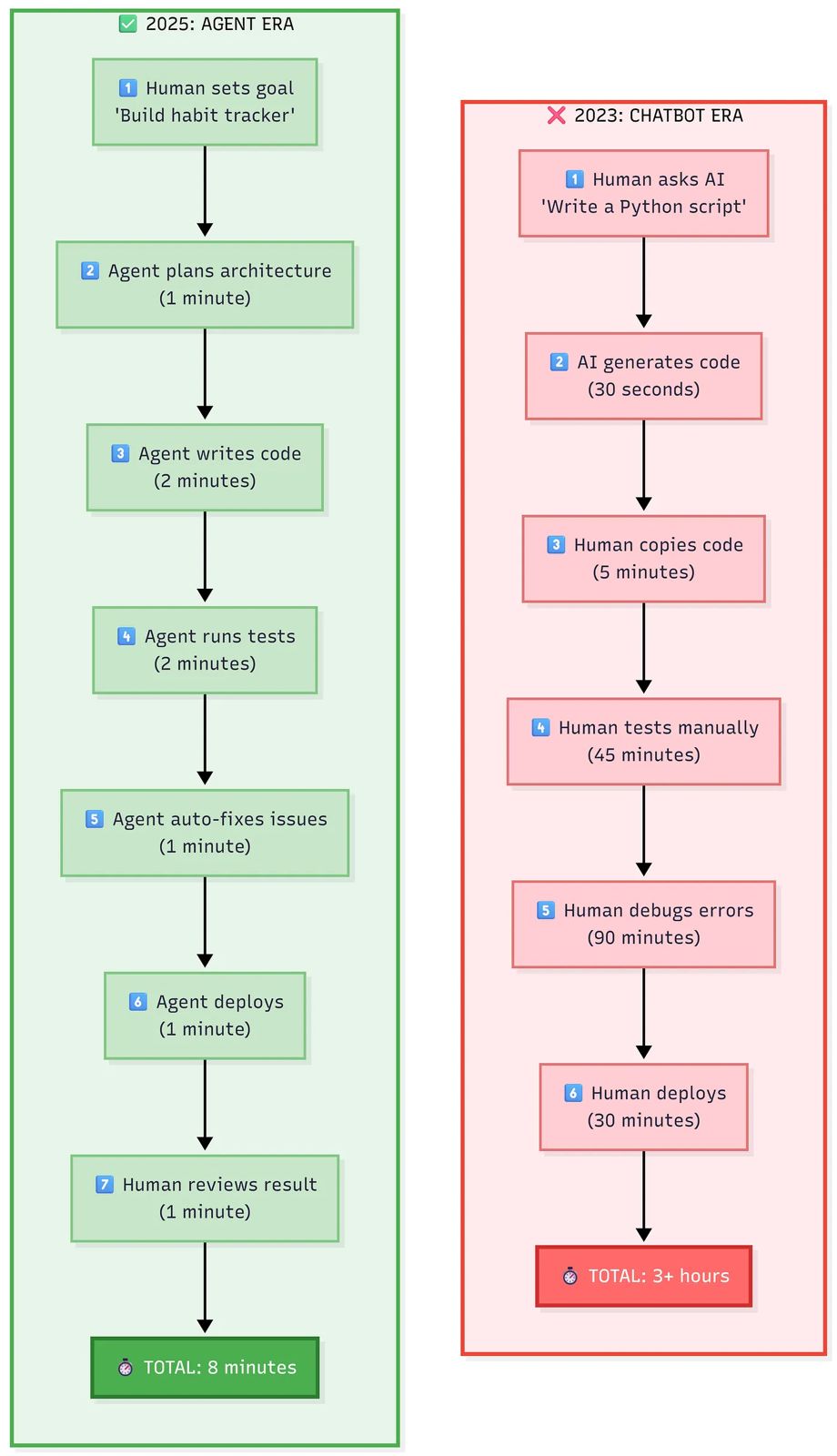
Eficiência: Agente vs Chatbot na Codificação
image 28/12/2025
Inteligência Artificial Tecnologia Codex Modelos
The Nvidia-Groq Deal Is WAY Bigger Than Reported (3 Things the Headlines...
Por AI News & Strategy Daily | Nate B Jones
youtube.com 27/12/2025
Inteligência Artificial Tecnologia Modelos
Flapping Airplanes and the promise of research-driven AI
A new AI lab called Flapping Airplanes launched yesterday, and a Sequoia partner has an interesting take on why they stand out.
techcrunch.com 29/01/2026
Google Inteligência Artificial Tecnologia Startups OpenAI
I built marshmallow castles in Google’s new AI-world generator
Starting Thursday, Google AI Ultra subscribers in the U.S. can play around with Project Genie, which is powered by a combination of Google’s latest world model Genie 3, its image generation model Nano Banana Pro, and Gemini.
techcrunch.com 29/01/2026
Google Inteligência Artificial Tecnologia Modelos
Vibe Coding is For Senior Developers
Por Theo - t3․gg
youtube.com 30/01/2026
Inteligência Artificial Tecnologia Coding Modelos
Por Que IA Não Vai Revolucionar Desenvolvimento de Software Paper de 1986 Explica
Por Joel Backschat
youtube.com 30/01/2026
Paper Inteligência Artificial Tecnologia Modelos
Precisamos falar sobre novas linguagens e o novo programador (não, ele não vai sumir).
Da instrução à intenção: por que linguagens e processos de software ficaram anacrônicos.
compose 29/01/2026
Inteligência Artificial Tecnologia Coding Modelos
Clawdbot Sucks, Actually
Por Nick Saraev
youtube.com 28/01/2026
Claude Inteligência Artificial Humor Modelos
We Studied 150 Developers Using AI (Here’s What's Actually Changed...)
Por Modern Software Engineering
youtube.com 29/01/2026
Economia Tecnologia Modelos
Lançamento do Ollama + Código Claude + Flash GLM
Por Sam Witteveen
youtube.com 29/01/2026
Claude Tecnologia Claude Code Modelos
Here's a short video from our founder, Zhilin Yang.
Por Kimi AI
youtu.be 28/01/2026
Inteligência Artificial Tecnologia Modelos
Praticamente ninguém está utilizando o Copilot AI da Microsoft
Por Compilado do Código Fonte TV [OFICIAL]
youtu.be 28/01/2026
Inteligência Artificial Tecnologia Microsoft Modelos
OpenAI just made a genius move
Por Matthew Berman
youtube.com 19/01/2026
Inteligência Artificial Tecnologia OpenAI Modelos
Vietnã realiza conclave comunista para definir economia - 19/01/2026 - Mundo - Folha
Tarifaço de Trump no ano passado deu um novo impulso ao país para buscar um modelo econômico alternativo
www1.folha.uol.com.br 19/01/2026
Economia Modelos Direito
Elon VS OpenAI (I read the diary)
Por Matthew Berman
youtube.com 18/01/2026
Inteligência Artificial Tecnologia Modelos
MIT Researchers DESTROY the Context Window Limit
Por Matthew Berman
youtube.com 17/01/2026
Inteligência Artificial Tecnologia Modelos
Open-Source Alternative to ElevenLabs! (Fully FREE)
Por Universe of AI
youtube.com 07/01/2026
Inteligência Artificial Tecnologia Modelos
AI NEWS: Gemini 3.5, Claude 5.0, Kimi K2-VL & OpenAI’s AI Pen!
Por Universe of AI
youtube.com 06/01/2026
Colunas Inteligência Artificial Tecnologia Modelos
Meta's SAM 3 is CRAZY (Free + Open Source)
Por Matthew Berman
youtube.com 04/01/2026
Inteligência Artificial Modelos
Novo sistema de raciocínio de IA surpreende pesquisadores: janela de con...
Por AI Revolution
youtube.com 04/01/2026
Inteligência Artificial Tecnologia Modelos
What’s Happening to Reading?
For many people, A.I. may be bringing the age of traditional text to an end.
newyorker.com 03/01/2026
Inteligência Artificial Tecnologia Modelos
China’s New Coding AI Beats GPT-5.1 & Claude Sonnet 4.5!
Por Universe of AI
youtube.com 01/01/2026
Inteligência Artificial Tecnologia Modelos
Conductor: Introducing context-driven development for Gemini CLI - Google Developers Blog
Conductor for Gemini CLI enables context-driven development. Formalize specs and plans in Markdown to control AI agents & keep code consistent.
developers.googleblog.com 29/12/2025
Google Inteligência Artificial Tecnologia Modelos